Fully Automated Production Infrastructure on 3DS OUTSCALE
From Zero to Production in 15 Minutes
Imagine this: you open a terminal, trigger a single pipeline, and 15 minutes later an entire production platform is alive — networking, compute, Kubernetes, CI/CD, GitOps, monitoring — all of it, running on a sovereign European cloud, without a single manual click.
This is not a concept. This is not a proof of concept. This is production-grade automation, running today.
The goal is radical simplicity: eliminate every manual step between “I need infrastructure” and “my application is serving traffic in production.”
The Case for Full Automation
The Problem Every Growing Team Hits
There is a moment in every organization’s cloud journey where manual provisioning stops being “good enough” and starts becoming the single biggest bottleneck to delivery.
It usually looks like this:
- A developer waits 3 days for a new environment — so they hack around it locally
- A staging environment drifts from production — and the bug that “worked in staging” takes down prod on a Friday night
- An auditor asks “who changed this security group, and when?” — and nobody can answer
- A disaster recovery test reveals that rebuilding the platform takes weeks, not hours
These are not edge cases. These are the daily reality for teams still relying on manual infrastructure management.
The Paradigm Shift
The answer is to treat infrastructure the same way we treat application code: version-controlled, peer-reviewed, tested, and deployed automatically. Every resource. Every configuration. Every environment. All of it — in code, in Git, deployed by machines.
When this automation runs on 3DS OUTSCALE, teams unlock something even more powerful — a sovereign, secure, and fully compliant European cloud platform that does not compromise on modern DevOps capabilities.
Why 3DS OUTSCALE
Not All Clouds Are Created Equal
When your workloads involve citizen data, patient records, financial transactions, or national security — the question is not “which cloud is cheapest?” but “which cloud can I actually trust?”
Sovereign European Infrastructure
OUTSCALE is not just another cloud provider. It is a trusted, certified European cloud — built by Dassault Systemes and purpose-engineered for organizations where data residency is not optional:
- Government and public sector — where citizen trust depends on sovereign data handling
- Healthcare — where patient data demands the highest levels of protection
- Financial services — where regulatory compliance is a daily operational requirement
- Defense and critical infrastructure — where there is zero margin for compromise
In regulated industries, choosing the right cloud is not just a technical decision — it is a strategic, legal, and ethical decision.
Security by Design, Not by Afterthought
OUTSCALE holds SecNumCloud qualification from ANSSI (France’s National Cybersecurity Agency) — one of the most rigorous cloud security certifications in the world. It is designed from the ground up to meet:
- GDPR — full European data protection compliance
- HDS — healthcare data hosting certification
- Defense-grade requirements — for the most sensitive national workloads
This is not security bolted on as a feature. This is security as the foundation.
API-Driven and DevOps-Ready
What makes OUTSCALE truly compelling for engineering teams is that it delivers sovereignty without sacrificing developer experience. The API layer is fully compatible with the modern DevOps toolchain:
| Tool | Purpose |
|---|---|
| Terraform | Infrastructure provisioning and lifecycle management |
| Kubernetes | Container orchestration and workload scheduling |
| GitLab CI / GitHub Actions | Continuous integration and delivery pipelines |
| ArgoCD / Flux | GitOps-based continuous deployment |
| Helm | Kubernetes application packaging |
You bring your existing automation. OUTSCALE brings the sovereignty. Nothing needs to be rewritten.
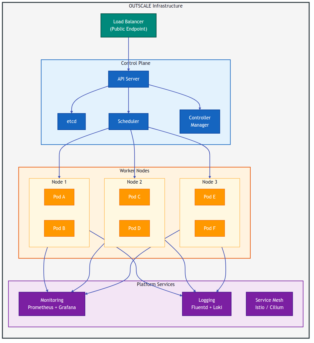
Architecture Overview
The Big Picture: Everything, Automated
The architecture below is not a roadmap or a “future vision.” This is what gets deployed — automatically — every time the pipeline runs. Four layers, one pipeline, zero manual steps.

The automation chain — every step is hands-free:
- Push — A developer commits code to the Git repository
- Build — The CI pipeline triggers instantly — building, testing, and security-scanning the application
- Package — A container image is built, tagged, and pushed to the registry
- Provision — Terraform creates (or updates) the entire OUTSCALE infrastructure in parallel
- Deploy — Kubernetes receives the new workload definition through GitOps and rolls it out
- Serve — Production workloads are live — load balanced, monitored, and auto-scaling
From
git pushto live production traffic: under 15 minutes. Every single time.
Infrastructure as Code with Terraform
The Engine Room: Where Code Becomes Cloud
Terraform is the backbone of everything you see in this automation. Every single cloud resource — from VPCs and subnets to Kubernetes nodes and load balancers — is declared in HCL code, stored in Git, reviewed by peers, and deployed through CI.
No console clicks. No SSH sessions. No “let me just quickly change this one thing manually.”
The Terraform Workflow

What Terraform Provisions on OUTSCALE
| Resource | Description |
|---|---|
| VPC & Subnets | Isolated network topology with public/private segmentation |
| Security Groups | Fine-grained ingress/egress rules per workload |
| Compute Instances | Right-sized VMs for Kubernetes control plane and workers |
| Block Storage | Persistent volumes for stateful workloads |
| Load Balancers | External traffic distribution across application pods |
Engineering Principles That Matter
These are not best practices we aspire to. These are enforced guarantees in our pipeline:
- Idempotent deployments — running
terraform applytwice produces the exact same result. No surprises. Ever. - State management — remote state with locking prevents concurrent conflicts between team members
- Modular design — reusable modules for networking, compute, and Kubernetes mean new environments are trivial to spin up
- Plan before apply — every infrastructure change is reviewed in a merge request before a single API call is made
If it is not in code, it does not exist. If it is not in Git, it is not reproducible. If it is not automated, it is a liability.
Kubernetes: The Orchestration Layer
Where Applications Come to Life
Once Terraform has laid the foundation, Kubernetes takes the stage. It is the intelligent orchestration layer that transforms raw compute into a platform that can heal itself, scale on demand, and deploy without downtime.

Why Kubernetes on OUTSCALE
Kubernetes provides the abstraction layer that makes applications portable, scalable, and self-healing:
- Automatic scaling — horizontal pod autoscaling based on real-time metrics
- Rolling updates — zero-downtime deployments with automatic rollback
- Service discovery — internal DNS for seamless microservice communication
- Self-healing — automatic pod restart and rescheduling on node failure
- Resource management — CPU and memory limits enforced per workload
Deployment Strategies
Applications are deployed to the cluster using a combination of:
| Method | Use Case |
|---|---|
| Helm Charts | Templated, versioned application packages |
| Kustomize | Environment-specific overlay configurations |
| GitOps Controllers | Automated sync from Git to cluster state |
| Raw Manifests | Simple, one-off deployments |
GitOps: Git as the Single Source of Truth
The Final Piece: Self-Healing Infrastructure
GitOps is where everything comes full circle. It is the practice that transforms Git from a “code repository” into the single, authoritative source of truth for your entire platform — and ensures that reality always matches intent.
No more “I’ll just kubectl apply this real quick.” No more mystery changes at 2 AM. Every change goes through Git. Every deployment is a commit. Every rollback is a git revert.
The GitOps Workflow

GitOps Guarantees
| Principle | What It Means |
|---|---|
| Declarative | The entire system is described in Git |
| Versioned | Every change has a commit hash and an author |
| Auditable | Full history of who changed what and when |
| Automated | No manual kubectl apply — the controller handles everything |
| Self-healing | Drift from the desired state is automatically corrected |
With GitOps, rolling back a production incident is as simple as
git revert.
What This Changes for Your Organization
The impact is not theoretical — it is measurable.
Speed That Transforms Delivery
What used to take days or weeks now takes minutes. Need a new environment for a feature branch? Done. Need to replicate production for a load test? Done. Need a disaster recovery site in another region? Done — before your coffee gets cold.
Consistency That Eliminates “Works on My Machine”
Every environment — dev, staging, production, DR — is built from the exact same code, by the exact same pipeline. No snowflake servers. No hand-configured load balancers. No “I think someone changed something last Tuesday.”
Security & Compliance That Auditors Love
- OUTSCALE’s SecNumCloud qualification makes sovereign data handling the default, not an exception
- Infrastructure changes are peer-reviewed in merge requests — every change has an author and an approver
- The complete audit trail lives in Git — who changed what, when, and why
- Security groups and IAM policies are codified, version-controlled, and enforceable — not scribbled in a wiki
Cost Efficiency That Finance Teams Appreciate
- Environments can be created and destroyed on demand — no more paying for idle staging servers running 24/7
- Right-sizing is enforced through Terraform variables, not left to guesswork and good intentions
- Ephemeral environments for testing and demos are automatically cleaned up — no resource zombies
Disaster Recovery That Actually Works
When your entire platform is defined in code, disaster recovery stops being a theoretical exercise:
- Recovery Time Objective (RTO) drops from days to minutes
- Rebuilding the entire platform is a single pipeline run — not a 47-page runbook
- Multi-region failover can be orchestrated through Terraform workspaces — tested and proven, not hoped for
Conclusion
The Future of Infrastructure Is Already Here
The era of manually provisioning cloud infrastructure is not ending — it is already over. The organizations still doing it are not being careful. They are falling behind.
By combining Infrastructure as Code, CI/CD pipelines, Kubernetes orchestration, and GitOps workflows, teams can build platforms that are:
- Fast — production-ready in 15 minutes, not 15 days
- Reliable — consistent, reproducible, and self-healing across every environment
- Secure — auditable, compliant, and policy-driven by design
- Sovereign — running on European infrastructure with full data residency and regulatory control
3DS OUTSCALE provides the ideal foundation for this new reality — a cloud platform that delivers the API compatibility and developer experience that modern teams demand, backed by the security certifications and data sovereignty that regulated industries require.
Great infrastructure should be invisible. Deployments should be boring. Recovery should be instant. And sovereignty should never be a compromise.
With full automation on OUTSCALE — that is not an aspiration. It is how we operate.